- Inscrit
- 19 Juin 2025
- Messages
- 30
- Réactions
- 14
Nom d'utilisateur: Julien Woodz
Nom & Prénom en jeu Julien Woodz
SteamID 64 76561198145157706
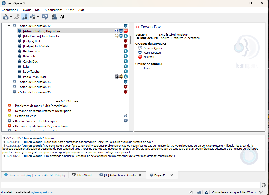
Motif du bannissement Menace de retiré c'est donation pour un simple Radar, et Menace le serve
Staff ayant appliqué la sanction Honoré Delafuntes
Pourquoi devriez-vous être débanni Car j'ai demandé un refund, j'avais passé une mauvaise journée ce jour la et je m'en excuse, j'avais déjà demandé une résolution au moment du ban pour que vous repreniez mes items en échange du remboursement et que je puisse continuer a jouer, je comprends que ca ait été refusé sur le moment même mais j'avais vraiment réagis a chaud et je suis sincèrement désolé
Qu'as-tu tiré comme leçon de cette sanction J'éviterai de réagir a chaud à l'avenir et ça ne se reproduira plus, je suis conscient que si vous acceptez mon unban c'est une très belle fleur et que je devrais me faire petit
Nom & Prénom en jeu Julien Woodz
SteamID 64 76561198145157706
Motif du bannissement Menace de retiré c'est donation pour un simple Radar, et Menace le serve
Staff ayant appliqué la sanction Honoré Delafuntes
Pourquoi devriez-vous être débanni Car j'ai demandé un refund, j'avais passé une mauvaise journée ce jour la et je m'en excuse, j'avais déjà demandé une résolution au moment du ban pour que vous repreniez mes items en échange du remboursement et que je puisse continuer a jouer, je comprends que ca ait été refusé sur le moment même mais j'avais vraiment réagis a chaud et je suis sincèrement désolé
Qu'as-tu tiré comme leçon de cette sanction J'éviterai de réagir a chaud à l'avenir et ça ne se reproduira plus, je suis conscient que si vous acceptez mon unban c'est une très belle fleur et que je devrais me faire petit
